Who Rohit? What Rohit? Why Rohit?

I've been a Software Engineer for over 15+ years. My latest role is of a Technical Architect at a Global Financial Services Institution. I started out with Web Design, quickly moved to System Design and Cloud Migration and Solutioning. I am currently automating workflows by building Multi Agentic AI systems.

AI Tech Stack

LangGraph, Evals, Google ADK, A2A, MCP, N8N Multi Agentic AI Systems Orchestration, Message Passing, Session, Memory, Planning, RAG Evaluations (Opik, ADK-Evals), CICD Evaluation Pipelines with Metric/ Score calculations

LangGraph, LangChain, LangSmith
n8n, Make, Relevance AI
Agentic AI Systems, RAG, Agentic RAGs
Evaluations using Ragas, Metric/ Score calculations.
Stable Diffusion (ComfyUI, A1111)

Projects

  • See All Projects
  • Planner & Researcher

    A multi-agentic system built using google-adk framework and MCP tools. It searches for new job openings, extracts information like tech-stack, contact info and company details. Agents communicate via state/ tool-contexts and the system implements callbacks, middleware for HITL, for certain actions like save to DB or apply directly. It uses custom tools built on top of MCP to interact with Notion DB.

    Google-ADK State Sharing A2A, MCP Multi Agent

    Health Dashboard, Trends

    A multi agentic system built using adk, which allows user to upload health report and analyse trends for markers like LDL, HDL ranges and ratios, over time. Upload is managed via adk-artifact manager. Data is passed between agents using contexts. Callbacks, Middlewares implement PII removal. Chainlit used for user interface. The system allows users to query their reports for more understanding.

    ADK-Callbacks PII Removal Multi Agent GCP Cloud Run ADK-Artifacts-Upload

    Website ChatBot Assistant

    Website chatbot answers portfolio site queries using source PDF. 2 step RAG deployed on Docker, AWS EC2. Live on portfolio website via Chainlit. Evaluations, Prompt Caching, Cohere Reranking for RAG documents.

    RAG Docker Opik Pinecone

    Resiliency Automation Framework

    Automated load injection, chaos injection, monitoring, reporting to give back application team members 5-6 hours everyday during game-day activities for Chase Travel.

    AWS DB-Streams Lambda FIS Gremlin

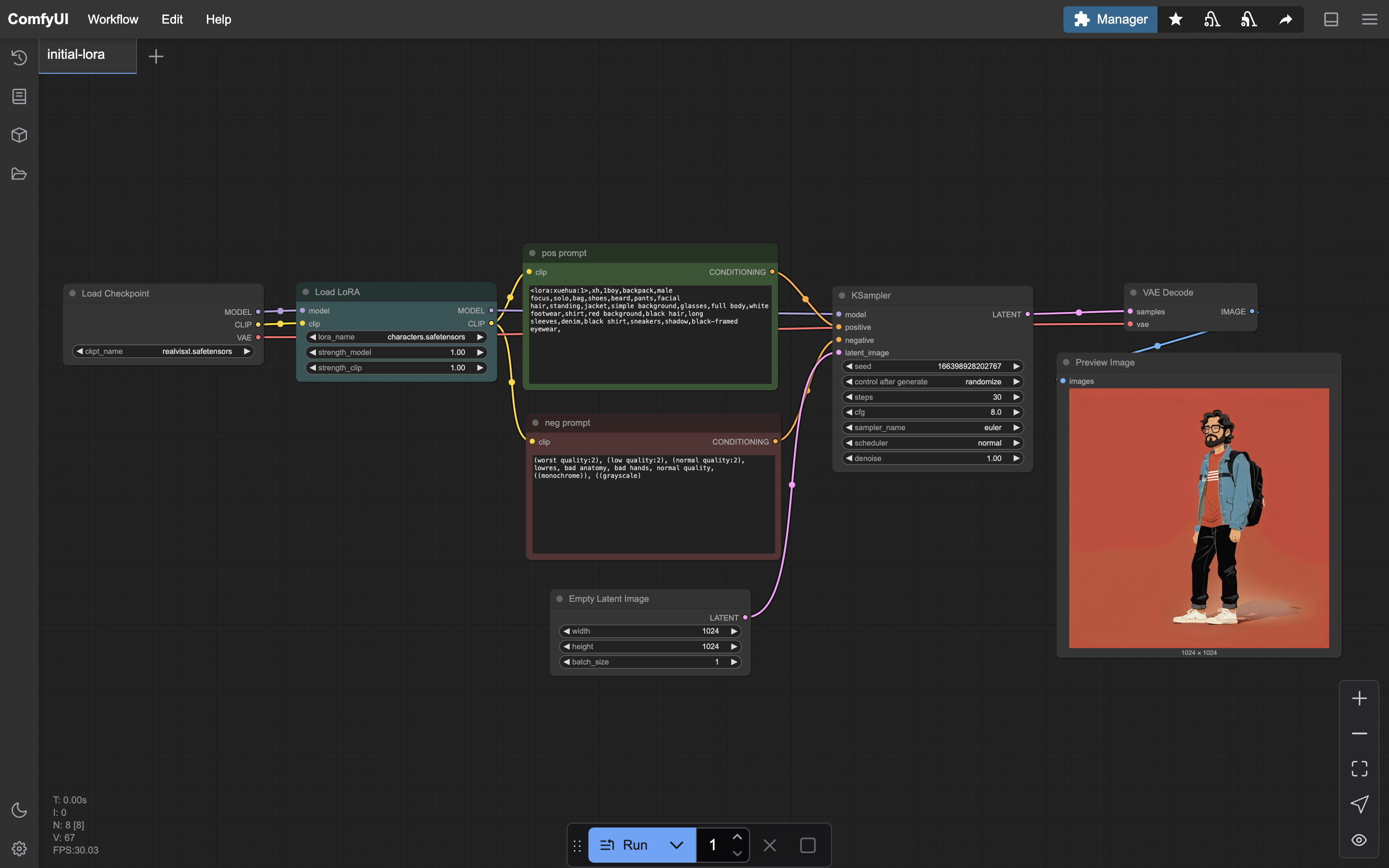
    Comfy UI Setup On AWS

    I setup a comfy UI rig on an EC2 instance to play around with image generation using open source Flux, SDXL models and LoRAs. While setting up manually was excruciating, it was a good learning curve.

    Stable Diffusion ComfyUI AWS

    WhatsApp Companion Ava

    Inspired by a YT tutorial, this multimodal project allows you to chat with a AI persona 'Ava'. Hypothetical day schedule is injected via context engineering to chat accordingly in different times of day.

    Context Engineering LangGraph

    Media Server On Raspberry Pi

    Raspberry Pi w USB setup to host NFS server on home LAN. Allows downloaded media (TV shows, Movies) to be copied to attached USB storage via phone, and can eventually be played on smart TV.

    Raspberyy Pi NFS Server SSH Termux

    (More) About Me

    I'm proud to belong to the LimeWire, Napster and Bonzi Buddy era of computing. I cannot do without tech. I've dismantled laptops and PCs for fun, or just to put thermal paste when it got too hot for gaming. I've overclocked CPUs and burnt cooling fans. I've reset BIOS passwords to get into password protected PCs. I've setup media file servers on raspberry pis. I've flashed custom ROMs to make old phones run faster. I've modded PC games because, why not?

    I discover music and genres from Movies and TV Shows only. I detest today's music. I'm loyal to Oasis, Fuel, Semisonic, Dishwalla. Dr Dog, Stephen Sanchez, Cigarettes After Sex are cool though. If it's new music, it has to be acoustic or lo-fi covers of good ol rock n roll noise (Tame Impala, Chezile, Torre Florim).

    Blog

    I blog about things I find interesting in tech and AI. I also showcase my passion projects. I'll opine and rant, even.
    Checkout https://rodiwa.substack.com/.

    Certifications

    AWS Solutions Architect Associate

    AWS Cloud Practitioner

    Microsoft Azure Administrator

    Microsoft DevOps Engineer